Building an OpenAI-Powered Chat Assistant with Streaming Support

How I built a personalized chat assistant for my portfolio site using OpenAI's Assistants API, implementing streaming responses to handle serverless timeouts on Vercel.

Nicholas Adamou
11 min read
0 views
πŸ–ΌοΈ
Image unavailable

Want a chat assistant that's knowledgeable about you and your work? It significantly enhances visitor engagement. Here's how I built one using OpenAI's Assistants API with streaming support to handle serverless function timeouts.

Why I Added a Chat Assistant

As a software engineer with a portfolio showcasing numerous projects, blog posts, and technical notes, I recognized that visitors often have specific questions:

  • "What technologies does Nicholas work with?"
  • "Has he built anything with React and Node.js?"
  • "What's his experience with cloud platforms?"
  • "Can you summarize this project for me?"

While all this information is available across my site, requiring visitors to navigate through multiple pages creates friction. A chat assistant solves this by:

  1. Providing Instant Answers: Visitors can ask natural questions and get immediate responses
  2. Showcasing Technical Skills: The implementation itself demonstrates full-stack development, API integration, and solving real production challenges
  3. Improving Engagement: Interactive experiences keep visitors on the site longer
  4. Accessibility: Offers an alternative way to explore content for users who prefer conversational interfaces
  5. Standing Out: A personalized AI assistant differentiates my portfolio from standard static sites

The assistant is trained on my resume, project descriptions, and technical writing, making it a knowledgeable representative that can answer questions about my background and workβ€”essentially acting as a 24/7 interactive resume.

The Challenge

The initial implementation faced a critical issue in production: 504 Gateway Timeouts. OpenAI's Assistant API can take 20-30 seconds to generate responses, but Vercel's serverless functions have strict timeout limits:

  • Hobby Plan: 10 seconds maximum
  • Pro Plan: 60 seconds maximum

When using the standard createAndPoll method, the function would timeout before the assistant finished responding, resulting in failed requests and a poor user experience.

The Solution: Streaming with Manual Polling

Instead of waiting for the entire response, I implemented a streaming solution that:

  1. Creates a ReadableStream to maintain the connection
  2. Manually polls the OpenAI API for run status
  3. Sends the response as soon as it's available
  4. Provides better timeout control and error handling

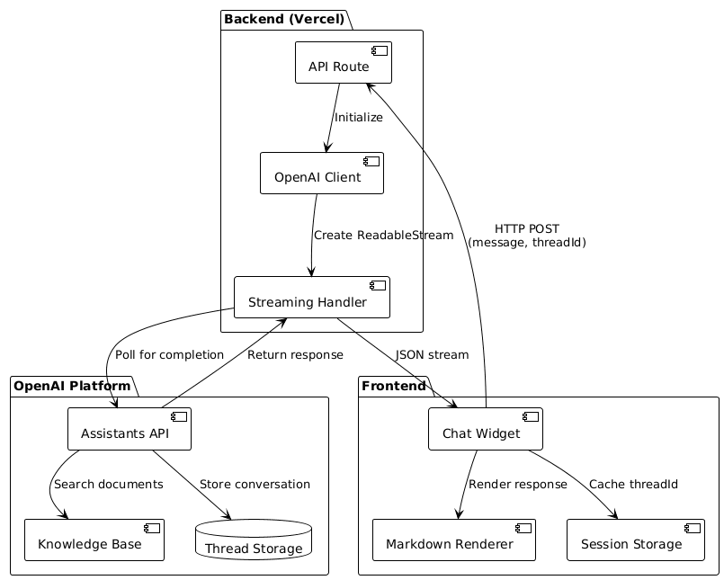
Architecture Overview

The flow:

  1. Client β†’ API: POST /api/chatbot with {message, threadId}
  2. API β†’ OpenAI: Create/Get Thread β†’ Get thread_id
  3. API β†’ OpenAI: Add message to thread
  4. API β†’ OpenAI: Create run β†’ Get run_id
  5. API β†’ Client: Start streaming response
  6. Polling loop (every 1s, max 50 attempts):
    • API β†’ OpenAI: Get run status
    • OpenAI β†’ API: status: in_progress
  7. OpenAI β†’ API: status: completed
  8. API β†’ OpenAI: List messages
  9. OpenAI β†’ API: Assistant response
  10. API β†’ Client: Stream JSON response {response, threadId}
  11. Client: Parse & display assistant message

The streaming approach keeps the connection open while polling OpenAI, preventing serverless timeouts.

System Architecture

Here's how the components work together:

Frontend:

  • Chat Widget β†’ HTTP POST (message, threadId)
  • Markdown Renderer β†’ Displays formatted response
  • Session Storage β†’ Caches threadId

Backend (Vercel):

  • API Route β†’ Initializes OpenAI Client
  • OpenAI Client β†’ Creates ReadableStream
  • Streaming Handler β†’ Polls for completion

OpenAI Platform:

  • Assistants API β†’ Searches Knowledge Base
  • Thread Storage β†’ Stores conversation
  • Returns response via JSON stream

Step 1: Create an OpenAI Assistant

First, create an assistant on the OpenAI platform with knowledge about yourself:

1. Prepare Your Knowledge Base

Gather content about yourself:

  • Resume/CV
  • Project descriptions
  • Blog posts or articles
  • Technical skills and experience
  • Personal interests and background

2. Create the Assistant

Go to the OpenAI Platform and:

  1. Click "Create Assistant"
  2. Give it a name (e.g., "Portfolio Assistant")
  3. Add instructions:
You are a helpful AI assistant trained on the content from Nicholas Adamou's portfolio website (nicholasadamou.com). Your role is to help visitors learn about Nicholas, his projects, blog posts, skills, and experience.

Key guidelines:
- Answer questions about Nicholas's projects, blog posts, skills, and professional background
- Provide accurate information based on the training data
- Be friendly, professional, and concise
- If you don't know something, admit it rather than making up information
- Encourage users to visit specific pages or contact Nicholas directly when appropriate
- When discussing projects, mention relevant technologies and provide context
- For technical questions about blog posts, reference the specific post if available

Always maintain a helpful and engaging tone while representing Nicholas's professional brand.
  1. Upload your knowledge base files (PDF, TXT, DOCX)
  2. Enable File Search capability
  3. Copy the Assistant ID (starts with asst_)

3. Set Environment Variables

Add to your .env.local:

OPENAI_API_KEY=sk-proj-...
OPENAI_ASSISTANT_ID=asst_...

Step 2: Implement the API Route

Create the backend API route with streaming support:

import { NextRequest } from "next/server";
import OpenAI from "openai";

// Lazy-initialize to avoid build-time errors
function getOpenAIClient() {
  return new OpenAI({
    apiKey: process.env.OPENAI_API_KEY,
  });
}

// Set max duration (60s for Pro, 10s for Hobby)
export const maxDuration = 60;

export async function POST(req: NextRequest) {
  const encoder = new TextEncoder();

  try {
    const body = await req.json();
    const message = body.message as string;
    const clientThreadId = body.threadId as string | undefined;

    if (!message) {
      return new Response(JSON.stringify({ error: "Message is required" }), {
        status: 400,
        headers: { "Content-Type": "application/json" },
      });
    }

    const assistantId = process.env.OPENAI_ASSISTANT_ID;
    const openai = getOpenAIClient();

    // Get or create thread
    let threadId: string;
    if (clientThreadId) {
      threadId = clientThreadId;
    } else {
      const thread = await openai.beta.threads.create();
      threadId = thread.id;
    }

    // Add message to thread
    await openai.beta.threads.messages.create(threadId, {
      role: "user",
      content: message,
    });

    // Create streaming response
    const stream = new ReadableStream({
      async start(controller) {
        try {
          // Start the assistant run
          const run = await openai.beta.threads.runs.create(threadId, {
            assistant_id: assistantId,
          });

          // Poll for completion (50 attempts Γ— 1s = 50s max)
          let attempts = 0;
          const maxAttempts = 50;
          let runStatus = await openai.beta.threads.runs.retrieve(run.id, {
            thread_id: threadId,
          });

          while (
            runStatus.status === "queued" ||
            runStatus.status === "in_progress"
          ) {
            if (attempts >= maxAttempts) {
              controller.enqueue(
                encoder.encode(
                  JSON.stringify({
                    error: "Request timeout - please try again",
                  }) + "\n"
                )
              );
              controller.close();
              return;
            }

            await new Promise((resolve) => setTimeout(resolve, 1000));
            runStatus = await openai.beta.threads.runs.retrieve(run.id, {
              thread_id: threadId,
            });
            attempts++;
          }

          if (runStatus.status !== "completed") {
            throw new Error("Assistant failed to respond");
          }

          // Get the assistant's response
          const messagesResponse =
            await openai.beta.threads.messages.list(threadId);
          const assistantMessage = messagesResponse.data.find(
            (msg) => msg.role === "assistant"
          );

          if (!assistantMessage) {
            throw new Error("No response from assistant");
          }

          // Extract text content
          const textContent = assistantMessage.content.find(
            (content) => content.type === "text"
          );

          let responseText = "I couldn't generate a response.";
          if (textContent && textContent.type === "text") {
            responseText = textContent.text.value;

            // Remove OpenAI annotations
            if (textContent.text.annotations) {
              textContent.text.annotations.forEach((annotation) => {
                responseText = responseText.replace(annotation.text, "");
              });
            }
          }

          // Send complete response
          controller.enqueue(
            encoder.encode(
              JSON.stringify({ response: responseText, threadId }) + "\n"
            )
          );
          controller.close();
        } catch (error) {
          console.error("Stream error:", error);
          controller.enqueue(
            encoder.encode(
              JSON.stringify({ error: "Internal server error" }) + "\n"
            )
          );
          controller.close();
        }
      },
    });

    return new Response(stream, {
      headers: {
        "Content-Type": "application/json",
        "Transfer-Encoding": "chunked",
      },
    });
  } catch (error) {
    console.error("Chatbot API error:", error);
    return new Response(JSON.stringify({ error: "Internal server error" }), {
      status: 500,
      headers: { "Content-Type": "application/json" },
    });
  }
}

Key Implementation Details

1. Lazy OpenAI Client Initialization

function getOpenAIClient() {
  return new OpenAI({
    apiKey: process.env.OPENAI_API_KEY,
  });
}

This prevents build-time errors when environment variables aren't available during static generation.

2. Manual Polling Instead of createAndPoll

// ❌ Don't use - causes timeouts
const run = await openai.beta.threads.runs.createAndPoll(threadId, {
  assistant_id: assistantId,
});

// βœ… Use manual polling with timeout control
const run = await openai.beta.threads.runs.create(threadId, {
  assistant_id: assistantId,
});

while (status === "in_progress") {
  await sleep(1000);
  status = await checkStatus();
}

3. Streaming Response Format

Responses are sent as newline-delimited JSON:

{ "response": "Hello! I'm here to help...", "threadId": "thread_abc123" }

Polling State Machine

The assistant run goes through several states:

Step 3: Build the Client Component

Create a React component to handle the streaming response:

const sendMessage = async (content: string) => {
  setIsLoading(true);

  try {
    const response = await fetch("/api/chatbot", {
      method: "POST",
      headers: { "Content-Type": "application/json" },
      body: JSON.stringify({ message: content.trim(), threadId }),
    });

    if (!response.ok || !response.body) {
      throw new Error("Failed to get response");
    }

    // Read streaming response
    const reader = response.body.getReader();
    const decoder = new TextDecoder();
    let buffer = "";
    let hasError = false;
    let errorMessage = "";

    while (true) {
      const { done, value } = await reader.read();
      if (done) break;

      buffer += decoder.decode(value, { stream: true });

      // Parse complete JSON objects
      const lines = buffer.split("\n");
      buffer = lines.pop() || "";

      for (const line of lines) {
        if (line.trim()) {
          try {
            const data = JSON.parse(line);

            if (data.error) {
              hasError = true;
              errorMessage = data.error;
              break;
            }

            if (data.threadId) {
              setThreadId(data.threadId);
            }

            if (data.response) {
              const assistantMessage = {
                id: Date.now().toString(),
                role: "assistant",
                content: data.response,
                timestamp: new Date(),
              };
              setMessages((prev) => [...prev, assistantMessage]);
            }
          } catch (parseError) {
            console.error("Failed to parse:", line, parseError);
          }
        }
      }

      if (hasError) break;
    }

    if (hasError) {
      throw new Error(errorMessage);
    }
  } catch (error) {
    console.error("Chat error:", error);
    // Show error message to user
  } finally {
    setIsLoading(false);
  }
};

Key Client Features

  1. Streaming Parser: Handles newline-delimited JSON
  2. Error Handling: Properly catches and displays errors
  3. Thread Persistence: Maintains conversation context via threadId
  4. Loading States: Shows "Thinking..." while waiting for response

Step 4: Add Markdown Support

Install dependencies for rich text rendering:

npm install react-markdown remark-gfm

Render assistant messages with markdown:

import ReactMarkdown from "react-markdown";
import remarkGfm from "remark-gfm";

<ReactMarkdown
  remarkPlugins={[remarkGfm]}
  className="prose prose-sm dark:prose-invert"
>
  {message.content}
</ReactMarkdown>

Step 5: Deploy to Vercel

Set Environment Variables

In your Vercel project settings, add:

OPENAI_API_KEY=sk-proj-...
OPENAI_ASSISTANT_ID=asst_...

Verify Plan Limits

  • Hobby Plan: 10s timeout (may not be sufficient)
  • Pro Plan: 60s timeout (recommended)

If you're on the Hobby plan and experiencing timeouts, consider:

  • Upgrading to Pro
  • Reducing assistant response complexity
  • Implementing a queue system with webhooks

Common Issues and Solutions

Issue 1: "Path parameters result in path with invalid segments"

Problem: Incorrect parameter order for runs.retrieve()

Solution: Use the correct syntax:

// βœ… Correct
await openai.beta.threads.runs.retrieve(runId, { thread_id: threadId });

// ❌ Incorrect
await openai.beta.threads.runs.retrieve(threadId, runId);

Issue 2: Build fails with "Missing credentials"

Problem: OpenAI client initialized at module level

Solution: Use lazy initialization:

// ❌ Don't do this
const openai = new OpenAI({
  apiKey: process.env.OPENAI_API_KEY,
});

// βœ… Do this
function getOpenAIClient() {
  return new OpenAI({
    apiKey: process.env.OPENAI_API_KEY,
  });
}

Issue 3: 504 Gateway Timeout in production

Problem: Response takes longer than serverless timeout

Solution: Implement streaming as shown above, or upgrade to Vercel Pro.

Best Practices

  1. Cache Thread IDs: Store in session storage to maintain context
  2. Clear Chat History: Provide a way for users to start fresh
  3. Keyboard Shortcuts: Add Cmd/Ctrl+J to toggle chat
  4. Mobile Considerations: Ensure responsive design
  5. Error Messages: Use friendly, actionable error text
  6. Loading States: Show clear feedback during processing

Conclusion

Building an AI-powered chat assistant adds significant value to a portfolio site, allowing visitors to learn about you conversationally. By implementing streaming responses with manual polling, you can work within serverless timeout constraints while providing a smooth user experience.

The key takeaways:

  • Use OpenAI's Assistants API with file search for knowledge base
  • Implement streaming to handle long response times
  • Properly handle errors with clear user feedback
  • Test thoroughly in production-like environments

With these patterns, you can build a robust, personalized chat assistant that engages visitors and showcases your technical capabilities.

If you liked this note.

You will love these as well.